Update Service authorization object for mWorkOrder
S_SERVICE authorization object with customer system generated service value.
To update service values under S_SERVCE:
- Go to SE16/SE16N or SE11 and open the table USOBHASH.
-
Enter this information:
Table 1. S_SERVICE values Test Status Type HT (Hash Value for TADIR Object) Object Type IWSG (Gateway Service group metadata)
IWSV (Gateway Business Suite Enablement – Service)
Object Name /INVMWO/MWORKORDER_SRV*,
/INVCEC/RACE_SRV*,
/INVMWO/MWOFUNLOCATION_SRV*,
/INVMWO/MWOEQUIPMENT_SRV*,
/INVMWO/WOATTACHMENTS_SRV*
Figure 1. USOBHASH table
-
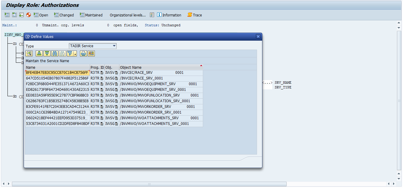
Pick the names of the hashed services (the 30-character length alpha numerical
name) and use them under S_SERVICE - SRV_NAME.
Figure 2. Hashed Service Name
Figure 3. Display Role Authorization
