Activate FIORI Service
Activate FIORI service after you have activated UI5 service.
To activate FIORI Service:
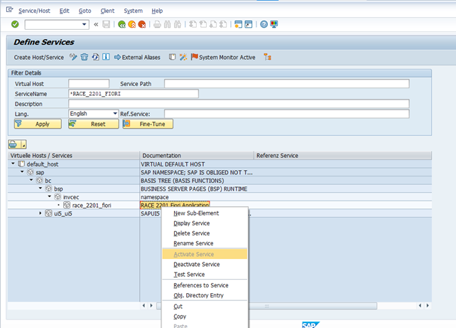
- Go to the transaction code SICF and navigate to /default_host/sap/bc/bsp/invcec/race_2201_fiori.
-
Right-click RACE 2201 FIORI and click Activate Service.
Figure 1. Activate RACE FIORI Service
- Click Yes.
-
Go to /default_host/sap/bc/ui5_ui5/invcec/race_2201_fiori.
Figure 2. Activate RACE FIORI service
- Right-click RACE 2201 FIORI and click Activate Service.
-
Click Yes.
Access the SAP Fiori web application by transaction code /N/UI2/FLP. You are redirected to the below template URLs to match your SAP NetWeaver Gateway instance:
- http://<hostname>:<port_number>/sap/bc/ui5_ui5/invcec/race_2201_fiori/index.html?sap-client=100
- http://<hostname>:<port_number>/sap/bc/ui5_ui5/invcec/race_2201_fiori/index.html?sap-client=100&sap-ui-language=EN&sap-ui-appcache=false.
