Activate FIORI Service
Activate FIORI service after you have activated UI5 service.
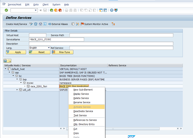
To activate FIORI Service:
- Go to the transaction code SICF and navigate to /default_host/sap/bc/ui5_ui5/invcec/race08sp02fiori.
-
Right-click RACE 2208 SP02 FIORI and click Activate
Service.
Figure 1. Activate RACE FIORI Service -
Click Yes.
Access the SAP Fiori web application by transaction code /N/UI2/FLP. You are redirected to the below template URLs to match your SAP NetWeaver Gateway instance:
- http://<hostname>:<port_number>/sap/bc/ui5_ui5/invcec/race08sp02fiori/index.html?sap-client=100
-
Click Allow.
-
On the login page, provide the credentials to login.
Note:The logged in user can see only assigned application tiles.
Our team will share Tile & catalog transports along with products add-ons.
-
The steps to assign the catalog or group to the role are as follows:
- Log on to Gateway SAP system and call the transaction PFCG.
- In the Role menu, click on the button with plus symbol and select the
option to either add a tile catalog or tile group.
- Log on to Gateway SAP system and call the transaction PFCG.
- In the Role menu, click on the button with plus symbol and select the option to either add a tile catalog or tile group.
- Provide the catalog / group name and submit.
- Save the changes to the role.
Note:To activate the mInventory FIORI service, follow the above steps (1-5). - Log on to Gateway SAP system and call the transaction PFCG.