Activate FIORI Service

Activate FIORI service after you have activated UI5 service.

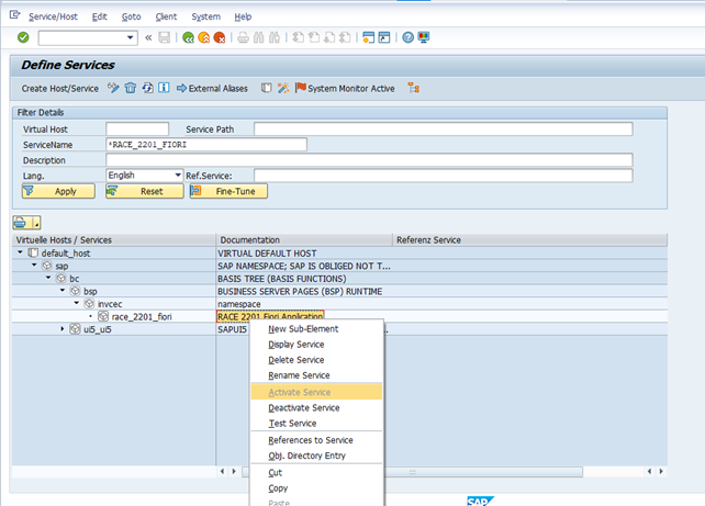
To activate FIORI Service:

  1. Go to the transaction code SICF and navigate to /default_host/sap/bc/ui5_ui5/invcec/race08sp02fiori.
  2. Right-click RACE 2208 SP02 FIORI and click Activate Service.
    Figure 1. Activate RACE FIORI Service
  3. Click Yes.

    Access the SAP Fiori web application by transaction code /N/UI2/FLP. You are redirected to the below template URLs to match your SAP NetWeaver Gateway instance:

    • http://<hostname>:<port_number>/sap/bc/ui5_ui5/invcec/race08sp02fiori/index.html?sap-client=100
  4. Click Allow.


  5. On the login page, provide the credentials to login.


    Note:

    The logged in user can see only assigned application tiles.

    Our team will share Tile & catalog transports along with products add-ons.

  6. The steps to assign the catalog or group to the role are as follows:
    1. Log on to Gateway SAP system and call the transaction PFCG.

    2. In the Role menu, click on the button with plus symbol and select the option to either add a tile catalog or tile group.

    3. Log on to Gateway SAP system and call the transaction PFCG.
    4. In the Role menu, click on the button with plus symbol and select the option to either add a tile catalog or tile group.
    5. Provide the catalog / group name and submit.
    6. Save the changes to the role.
    Note:
    To activate the mInventory FIORI service, follow the above steps (1-5).